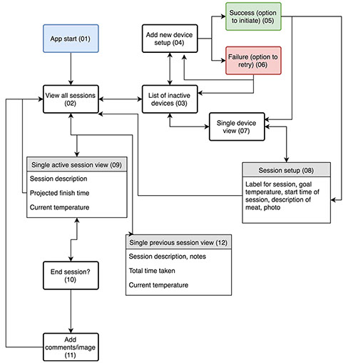
Flow I created using draw.io
Quick, rough sketches to figure out the flow for adding a new device
Balsamiq wireframes created by my partner in the process
Loading screen for the app
Active session viewer. Here, different meats show up as cards with temp information available
User can also view sessions completed in the past as a reference
Individual session view
Swiping on the image allows the user to view temperature data from three sensors
Swiping again shows a historical graph of the temperature inside the meat
Once a session is complete, a user can add notes
Adding a device "welcome" screen
Part of the walkthrough for setting up a new device
Error screen when setting up a new device
Success screen for setting up a new device
FIREGRILL APP
Platform
iOS
Problem
How might we make grilling and BBQing easier through a smart grill device and app?
Responsibilities
Creating user interface and flow, help with backend design
Working as part of Georgia Tech's Internet of Things group in the Research Network Operations Center (RNOC), a group of students along with a Professor Bill Eason decided to build a smart grill device that would allow users to monitor meat during the grilling process. Designed for meats that could take multiple hours to cook, the device would be paired with a smartphone application that would allow for users to set up new devices, configure grilling sessions, monitor current sessions, and finally view previous grilling sessions.
While the design and creation of the device itself was given to a group of other students, I was tasked with the goal of designing the interface of the app and the user experience throughout a number of different processes a user would need to go through. Paired with another student, I wireframed the flow of the app after understanding the goals of the system and how it would pair with the device. After the other student created basic mockups in Balsamiq, I created the first version of a higher-fidelity interface using Sketch that became the basis of the app. I also designed the logo and picked the color scheme.
Due to my experience in creating similar smart devices as well as my experience in backend structures that might be needed to support the system, I was able to suggest changes for the backend structure and understood what would be needed for various tasks in the app, like connecting a new device remotely to a WiFi network.